Generated APIs
WaveMaker provides an API-driven approach for Database Services, automatically generating a comprehensive set of REST APIs for each service. These APIs cover:
- Full CRUD lifecycle – create, read, update, and delete records
- Partial and complete updates – update specific fields or entire entities
- Filtering and counting – query data with conditions and retrieve record counts
- Aggregation and analytics – perform sums, averages, and other aggregate calculations
- Relationship navigation – access related entities and traverse relationships
- Data export capabilities – download results in Excel or CSV formats
- Query & Procedure Access – expose custom queries and stored procedures as REST endpoints
- Design-time Control – configure request/response formats and endpoint visibility
These APIs are fully secured, configurable, and ready for immediate consumption by internal modules or external clients. This eliminates the need for manual REST API development, ensuring consistent, predictable, and production-ready endpoints for all Database Services.
They are easily accessible and manageable within WaveMaker. All APIs can be viewed and configured here API Explorer
Generated Database APIs
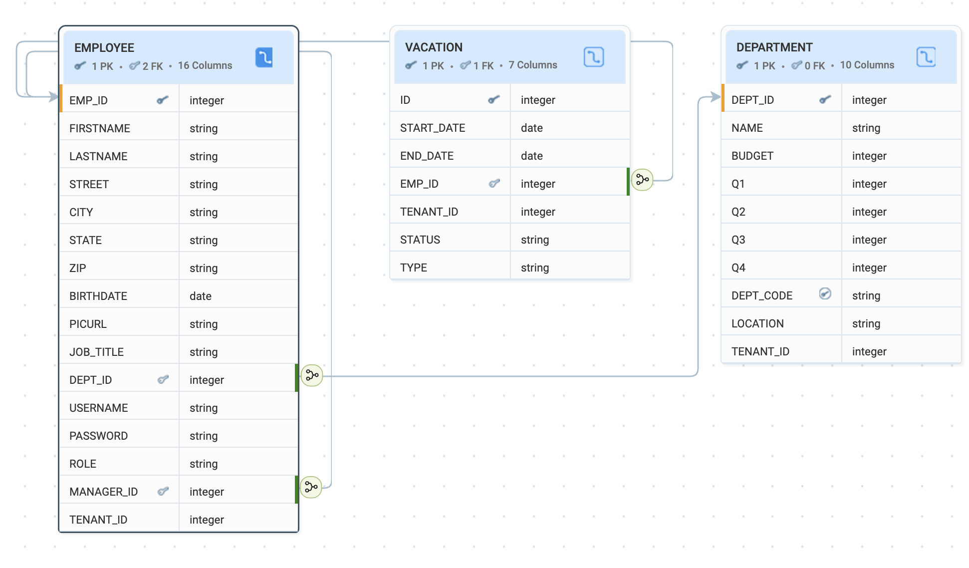
Consider an HR database service that includes tables such as EMPLOYEE, DEPARTMENT, and VACATION, along with related queries and stored procedures. Together, these database artifacts form the Database Service. The database schema for this service is shown below. These tables can also be viewed directly in the Database Explorer

Based on these tables—such as EMPLOYEE, DEPARTMENT, and VACATION—WaveMaker automatically generates REST APIs for data access and operations. The API reference lists all such endpoints, along with their request and response models, supported parameters, and security details.
Notes:
- All operations enforce authentication and authorization. For a detailed overview of how security is configured and applied, refer to the Security documentation.
- Input validation, error handling, and standardized responses are managed by WaveMaker.
- CRUD and Count operations can be combined with custom queries and stored procedures for advanced workflows.
This reference can be used to explore and test APIs derived from each database table, query, and stored procedure before integrating them into application modules or external systems.
Summary
- Rapid Development: No manual coding needed to expose database functionality.
- Consistency: Standardized REST endpoints for all Database Services.
- Security: Automatically inherits the app's authentication and authorization settings.
- Extensibility: APIs can be customized using Java Services or additional logic.
How-To Guides
Learn more about working with databases and generated APIs through these practical guides:
- Fetching Records from Database - Control default record retrieval behavior
- Working with One-to-Many Relationships - Handle entity relationships in APIs
- Working with Temporals - Manage date and time data types
- Row-Level Security Using CRUD Event Listeners - Implement fine-grained access control
- Validations Using CRUD Listeners - Add custom validation logic
- Custom Business Logic Using CRUD Event Listeners - Extend database operations with custom code